找回密碼
 註冊
搜索
查看: 2972|回復: 0

[教學] Pchome 網址 轉移 至 Godaddy

[複製鏈接]
發表於 2025-10-23 22:10:11 | 顯示全部樓層 |閱讀模式
Push to Facebook
一直覺得 PCHome 的網域很貴,所以時常在考慮換別的域名註冊商。
所以終於決定下定決心換到 GoDaddy。
說明文件
https://extra.pchomebiz.com.tw/adm/faq_content02.htm?channel_no=IQ2BqP6..ANNAMbHqL_Uaht--&exh_no=P000007&pexh_no=P000183&cexh_no=H000228&faq_id=1461&qnum=8#0
◆ 想將 國際域名 轉移至其他註冊單位

國際域名必須符合以下每一個條件方可轉出:

    1. 在域名註冊後滿  60 天。
    2. 網域名稱續用已經超過 45 天。
    3. 域名狀態正常,距離到期日至少 7~10 天。
    4. 不可以過期或被凍結或爭議狀態。

都符合上述條件,請填妥「網域名稱轉出申請書」及附上申請書上所列之身份對應相關文件,再透過連絡客服頁面 上傳檔案 給本公司。 (檔案限制:2MB,若檔案超過請先壓縮,或分成多次上傳)

都符合上述條件,請填妥「網域名稱轉出申請書」及附上申請書上所列之相關文件,再上傳給PCHOME。
填完之後約一天,就會收到客服中心的回覆說收到了,並表示之後會再寄一封信告訴我亂數移轉密碼(也就是剛才說的移轉密碼)。

Pchome 網址轉移 Godaddy

Pchome 網址轉移  Godaddy


幾天後收到PCHOME的信

Pchome 網址轉移 Godaddy

Pchome 網址轉移  Godaddy

點擊鏈結及批准


Pchome 網址轉移 Godaddy

Pchome 網址轉移  Godaddy

Pchome 網址轉移 Godaddy

Pchome 網址轉移  Godaddy

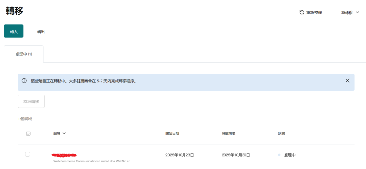
接著就是到 GoDaddy 申請移轉。到個人帳戶點轉移

Pchome 網址轉移 Godaddy

Pchome 網址轉移  Godaddy


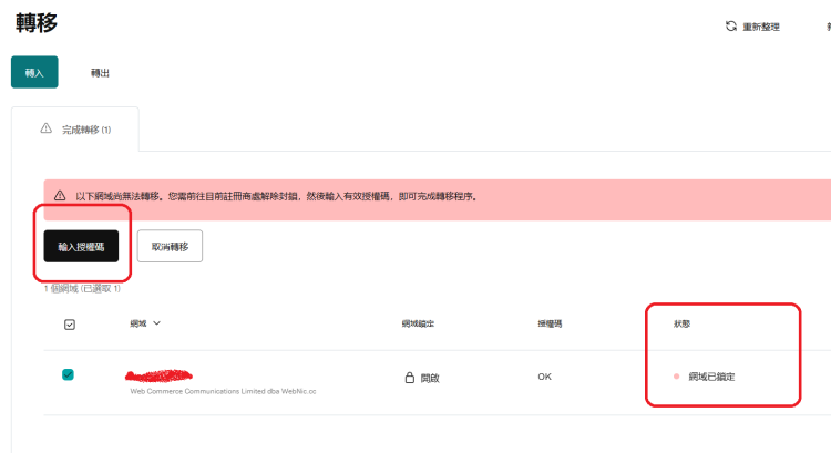
輸入域名

Pchome 網址轉移 Godaddy

Pchome 網址轉移  Godaddy



輸入上面授權碼

Pchome 網址轉移 Godaddy

Pchome 網址轉移  Godaddy

送出就可以

Pchome 網址轉移 Godaddy

Pchome 網址轉移  Godaddy


Pchome 網址轉移 Godaddy

Pchome 網址轉移  Godaddy


過程約要7-14天,就等待吧



您需要登錄後才可以回帖 登錄 | 註冊

本版積分規則

Archiver|手機版|小黑屋|TShopping

GMT+8, 2025-12-14 10:00 , Processed in 0.025995 second(s), 24 queries .

Powered by Discuz! X3.5

© 2001-2025 Discuz! Team.

快速回復 返回頂部 返回列表